Een eenvoudig schematisch model
- Lees verder over Een eenvoudig schematisch model
- 1376 keer gelezen
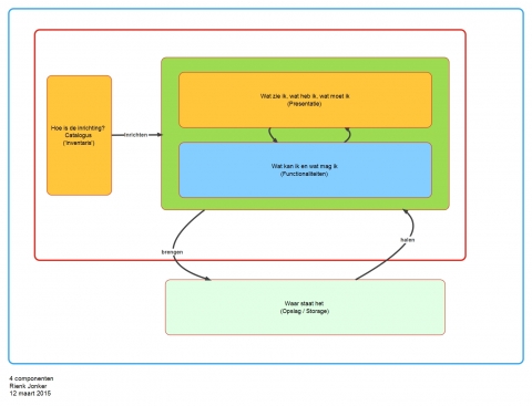
Een (digitale) omgeving bestaat ten alle tijde uit 4 componenten:
|
Component |
Toelichting |
|---|---|
|
Catalogus |
Wat is de context, hoe is de inrichting |
|
Presentatie |
Wat zie ik, wat heb ik, wat moet ik |
Een paradigma is het referentiekader van waaruit wij de werkelijkheid interpreteren.



